# Keyboard Control
The WebACS is fully accessible via keyboard. The following sections describe the usage in the different parts of the ACS.
# Shortcuts
The shortcut menu right at the top of the screen (see picture below) gives the user the chance to jump directly to one of the subsections of the page, thus making keyboard navigation much faster.
WebACS shortcut menu
# Menu
After jumping to the menu with CTRL-0, the menu tabs can be switched by using the arrow keys. Once the desired tab is active, the menu items can be reached via the Tab key. When one of the component menus in the Components tab is selected, it can also be navigated by using the arrow keys.

The menu after opening a components submenu
# Model Panel
After jumping to the model panel with CTRL-1, the arrow keys can be used to switch between the models.
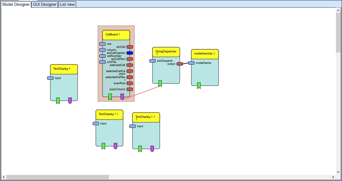
# Model Designer
After jumping to the model designer with CTRL-2, the user can enter keyboard mode by pressing Enter. Now the components can be navigated by using the arrow keys or moved by using Shift-Arrow.
Pressing the Space bar activates port mode, thus enabling the user to navigate the ports of the selected component via the arrow keys. Pressing Shift-Space on an output port starts drawing a new channel. The user must then navigate to a matching input port on another component and press Shift-Space there to complete the channel. Esc ends port mode.
When in port mode, the user can activate channel mode by pressing the Space bar again. Now the channels connected to the selected port can be navigated using the arrow keys. Esc ends channel mode.

The Model Designer in port mode
# GUI Designer
After jumping to the GUI Designer with CTRL-3, the user can enter keyboard mode by pressing Enter. Then the user can navigate the elements by using the arrow keys. Shift-arrow keys moves the selected element, Alt-arrow keys resizes the selected element.

The GUI Designer in keyboard mode
# List View
After jumping to the List View with CTRL-4, the user can enter keyboard mode by pressing Enter. Then the user can navigate the elements by using the arrow keys. Space activates port mode, so that the ports of the selected components can be navigated by using the arrow keys. Esc ends port mode.
When in port mode, the user can activate channel mode by pressing the Space bar again. Now the channels connected to the selected port can be navigated using the arrow keys. Esc ends channel mode.

List View in channel mode
# Property Editor
After jumping to the Property Editor with CTRL-5, the user can switch the tabs of the Property Editor by using the arrow keys. All other elements can be reached by using the Tab key in the same way as on any website.

Property Editor with open dropdown